Click element
Simulates a mouse click on a rendered element, even if it is not visible on the screen.
Element Selector
Choose the Selector for the element to click on.
Selector Options
Select the desired options.
Actions
Select the mouse click actions as follows:
Click
Performs the click action on the desired elements.
Example of using the Click element node to click on the Support button on the Vinhomes page
First, you need to obtain the selector for the Support button and insert it into the Element Selector of the Click element node, then select the Click action and the Left mouse button.


Then, run the workflow to verify that the click action is performed.

The Support item is clicked as shown.
Hover
Performs the Hover action on the desired elements.
Example of using the Click element node to Hover on the News button on the Vinhomes page
First, you need to obtain the selector for the News button and insert it into the Element Selector of the Click element node, then select the Hover action.


Then, you will run the workflow to see if the Hover action is performed.

And as you can see you have hovered over the News item.
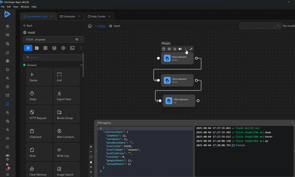
Down
Performs the Down action on the desired elements.
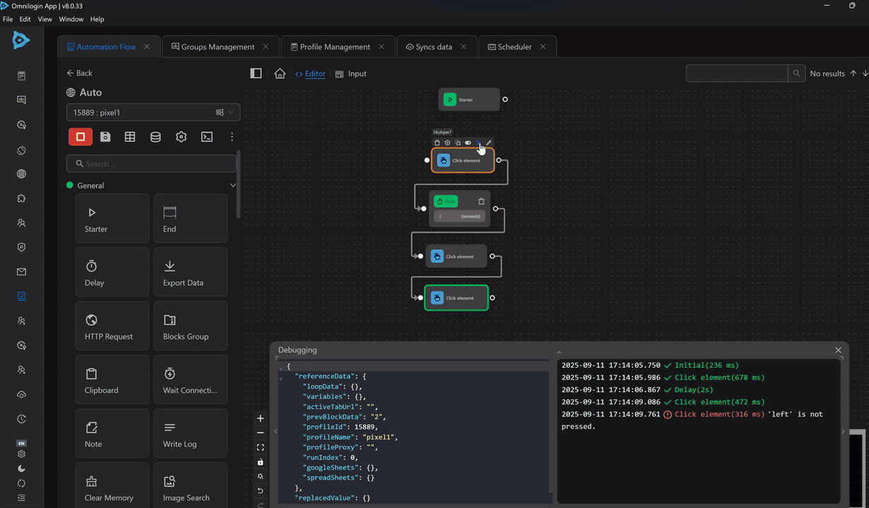
Example of using the Click element node with the Down action and the Click element node with the Down action to move a character in the Pixel game
First, you need to obtain the coordinates of the destination point in the game.

Then, you will run the configuration of the Click element node with the Down action along with the coordinates of the destination. Note that the duration of holding the Down key is important here. To ensure reaching the desired coordinates, you need to combine the Click element node with the Hover action and then the Click element node with the Up action at the destination coordinates to set the hold time to TCG 0` seconds. This ensures that the character stops at the desired coordinates.


Without this combination, you would need to configure the hold time for the key, which does not guarantee that the character will reach the destination.

Now, you will test to see if the character moves to the desired destination.

And as you can see, the character has reached the desired destination.
Up
Performs the Up action on the current webpage. Typically, you only use this action after the Down action to perform other actions.
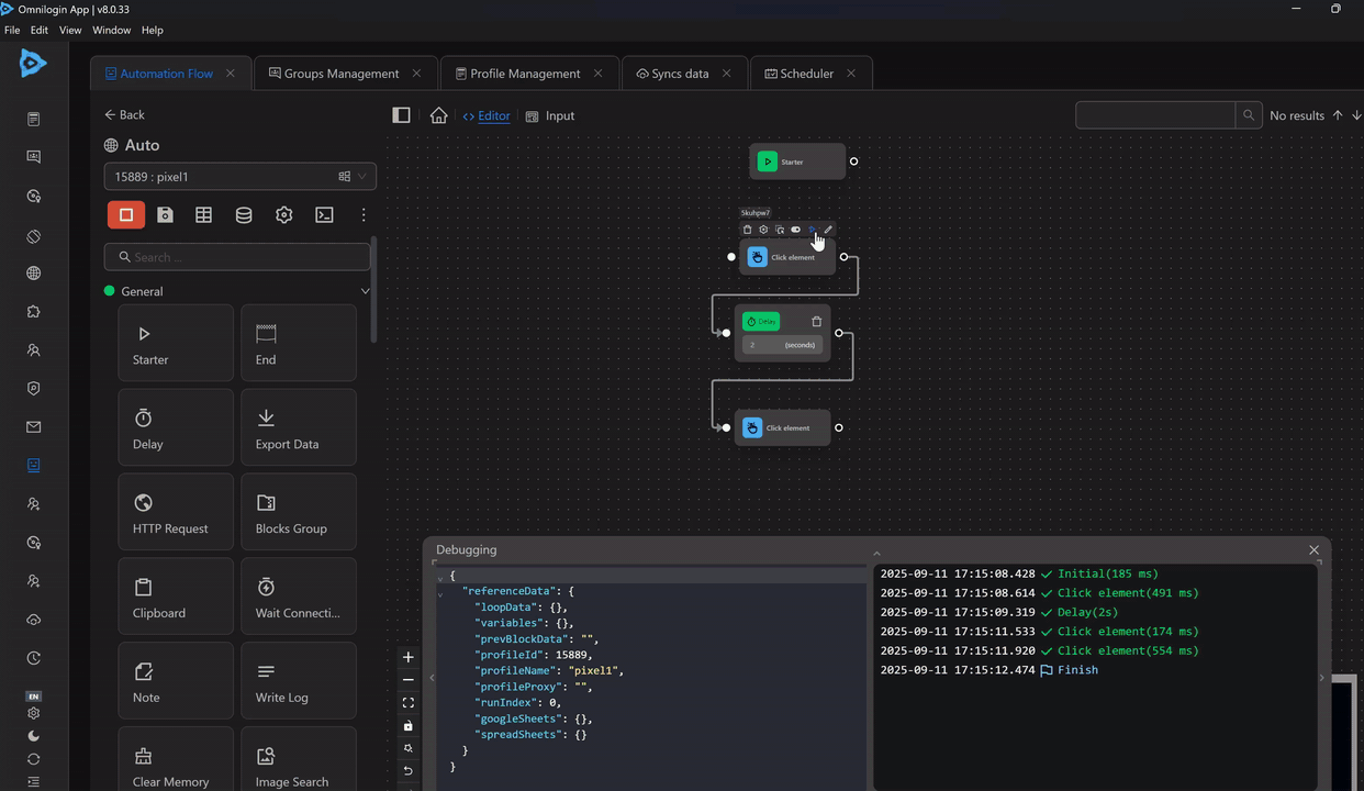
Example of using the Click element node with the Up action combined with the Down action in the Pixel game
First, you need to obtain the coordinates of the destination point in the game.

Then, you will run the configuration of the Click element node with the Down action along with the coordinates of the destination. Note that the duration of holding the Down key is important here. To ensure reaching the desired coordinates, you need to combine the Click element node with the Down action with a hold time of 0 seconds and then the Click element node with the Up action at the destination coordinates. This ensures that the character stops at the desired coordinates. Finally, you will use the Click element node with the Click action on the seed bag.



Now, you will test to see if the character moves to the desired destination.

And as you can see, the character has reached the desired destination.
Next, the user will test with the case of not using the Click Mouse node with the Up action in the process

And as the user has seen, the user's character has reached the desired point but did not click on the bag of seeds and the Click Mouse node has an error in Log
Therefore, after using the Down action, the user should add the Up action to be able to perform the next click action nodes
Double Click
Performs a double-click action on the desired element.
Example of using the Click element node with the Double Click action in the xKuCoin game
First, you will identify the area to click, which is the area with the frog image as follows.

Then, you will find the selector for that area and use it in the Click element node with the Double Click action and enable the Human Click option. When this option is enabled you will click randomly within the range containing the frog element.

Then, you will run the configured Click element node.

And as you can see, it has double-clicked on the frog.
Multiple Click
Performs multiple clicks on the desired elements.
Example of using the Click element node with the Multiple Click action in the xKuCoin game
First you will identify the area to click, which is the area with the frog image as follows.

Then, you will find the selector for that area and use it in the Click element node with the Multiple Click action with a count of 10 and enable the Human Click option. When this option is enabled, you will click randomly within the range containing the frog element.

Then, you will run the configured Click element node.

And as you can see, it has clicked multiple times on the frog.
Mouse Button
Select the mouse button from options such as right, left, or middle.
Left Mouse Button
Clicks with the Left mouse button of the cursor.
Example of using the Click element node with the Click action and the Left mouse button to click on the Support button on the Vinhomes page
First, you need to obtain the selector for the Support button and insert it into the Element Selector of the Click element node, then select the Click action and the Left mouse button.


Then, you will run the workflow to see if the click action is performed.

And as you can see, you have clicked on the Support item.
Middle Mouse Button
Clicks with the Middle mouse button of the cursor.
Example of using the Click element node with the Click action and the Middle mouse button to click on the Support button on the Vinhomes page
First, you need to obtain the selector for the Support button and insert it into the Element Selector of the Click element node, then select the Click action and the Middle mouse button.


Then, you will run the Click element node to see if the click action with the Middle mouse button is performed.

And as you can see, you have clicked on the Support item, and the Contact Information page has opened in a new tab.
Right Mouse Button
Clicks with the Right mouse button of the cursor.
Example of using the Click element node with the Click action and the Right mouse button to click on the Support button on the Vinhomes page
First, you need to obtain the selector for the Support button and insert it into the Element Selector of the Click element node, then select the Click action and the Right mouse button.


Then, you will run the Click element node to see if the click action with the Right mouse button is performed.

And as you can see, you have clicked on the Support item, and the Contact Information page has opened in a new tab.
Keys modifier
Select modifier keys such as Ctrl, Alt, Shift, or Meta.
Ctrl
When combined with a mouse click, it opens a link or any clickable element in a new window.
Example
Using the Click element node with the Click action, Left mouse button, and Ctrl modifier key to click on the Support button on the Vinhomes page.
First, you need to obtain the selector for the Support button and insert it into the Element Selector of the Click element node.

Then, select the Click action, Left mouse button, and Ctrl modifier key.

Then, run the workflow to verify that the click action is performed.

And as you can see, you have clicked on the Support item, and a new page has opened.
Alt
When combined with a mouse click, it downloads the linked file. Clicking on the file opens a page with the corresponding interface.
Example
Using the Click element node with the Click action, Left mouse button, and Alt modifier key to click on the Support button on the Vinhomes page.
First, you need to obtain the selector for the Support button and insert it into the Element Selector of the Click element node.

Then, select the Click action, Left mouse button, and Alt modifier key.

Then, you will run the workflow to see if the click action is performed.
When running, a file will be downloaded as follows. Clicking on the file opens a new page.

Shift
When combined with a mouse click, it opens a link in a new window.
Example
Using the Click element node with the Click action, Left mouse button, and Shift modifier key to click on the Support button on the Vinhomes page.
First, you need to obtain the selector for the Support button and insert it into the Element Selector of the Click element node.

Then, select the Click action, Left mouse button, and Shift modifier key in the node.

Then, you will run the workflow to see if the click action is performed.

And as you can see, you have clicked on the Support item, and a new window has opened.
Meta
This is the Windows key on the keyboard, but it is not commonly used.
Human Click
Simulates a human-like click, often used to bypass Cloudflare or websites requiring human-like actions or when you want to click randomly on a different position within an element.
Example
Using the Click element node with the Hover action on the Sign in button on the Google page.
First, you need to obtain the selector for the Sign in button and insert it into the Element Selector of the Click element node.

Then, select the Hover action and enable Human Click.

Then, you will run the workflow to see if the hover action is performed and if the hover positions are different.


And as you can see, you have hovered over the following positions on the Sign in button.
Real-World Example
A practical case where a user wants to perform a web page swipe action is as follows:

For example, to perform a swipe action from top to bottom to move to the content above on the screen, you need to configure the Click element nodes as follows:

First, obtain the coordinates of any point near the top edge of the screen using the Selector available in the automation workflow:

Use those coordinates to configure the Click element node with the Down action as follows:

Similarly, obtain the coordinates of a point near the bottom edge of the screen:

Use those coordinates to configure the Click element node with the Hover action as follows:

Configure the Click element node with those coordinates but with the Up action:

The resulting node cluster will look like this:

When these nodes are executed, the screen will swipe down to display the content above:

