Active Tab
Set the currently displayed tab as the active tab.
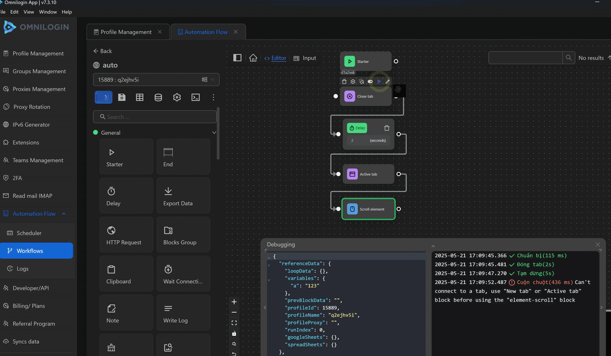
This example closes the active tab, sets the nearest tab as active, and performs a mouse scroll action on it.


First, you will configure the Close Tab node to close the current tab. 
Next, configure the Delay node to pause for 2 seconds.
Then, use the Active Tab node to set the current page as active.
Finally, configure the Scroll element node to scroll on the newly marked active tab. 
The script will then look like this: 
When running the script, it will perform as follows:

